目前收到不少用户反馈问“淘礼金和淘宝万能转链怎么用?有哪些使用场景?”这一期我们单独发篇文章为大家做一个讲解。
一、淘礼金
1、工具路径
地址:创建淘礼金
2、使用教程
地址:淘礼金使用教程
3、 使用场景
(1)开新群的时候,可以发淘礼金组成免单商品,达到引流的目的。
(2)每次要开始发商品了或者要发精推的商品的时候,可以发一单淘礼金组成免单商品,达到活跃群的目的。
举个例子吧,我们在免单开始前会先活跃群的气氛 让买家扣个1,然后根据活跃人数设置一定量的淘礼金免单商品。最后让买家截图抢到了0元免单商品发到群,这样就会达成活跃群的目的。
(3)日常活动;推低价高佣的商品。加上淘礼金,形成一个折上折的商品。
举个例子,这个名流避孕套券后9.9,有70%的佣金,我们开5元的淘礼金,算下来一单买家只需要花4.9就能到手,但是我们每单还能赚1块多。这样既能起到一个引流效果,又能获得收益。
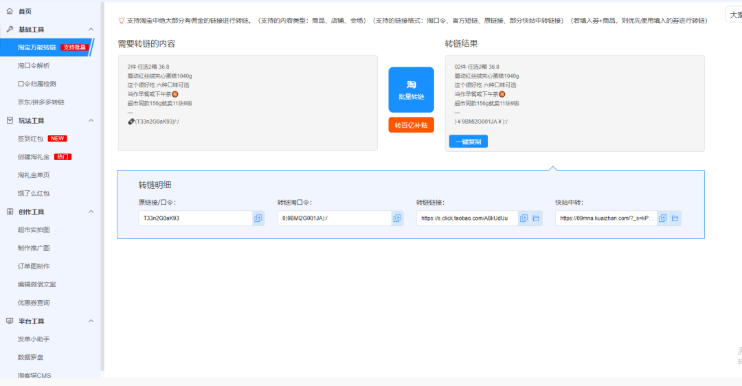
二、淘宝万能转链
地址:淘宝万能转链
2、使用场景
(1)在同行的群看到一个不错的品或者店铺,可以直接复制全部文案加口令,用淘宝万能转链工具转链即可转成自己的链接!
(2)在传统采集群里看到不错的品,可直接复制券+商品链接,用淘宝万能转链工具转链即可获得二合一链接和淘口令~
(3)看到一个有百亿补贴的品,可直接复制商品链接,用淘宝万能转链工具点击“转百亿补贴”即可转成自己的链接~
以上均是比较常用的使用场景,还有更多使用场景等你来开发!
更多工具使用:大淘客工具箱